本文推荐的是cockpit工具,一款强大的web浏览器管理linux服务器的工具
支持单台或多台的性能监控、服务管理、软件补丁修复、浏览器终端工具等等,还支持二次开发
部署指南: https://cockpit-project.org/guide/latest/guide
二次开发文档链接: https://cockpit-project.org/guide/latest/development
如果不能科学上网的,参照下面教程使用
环境
操作系统:openEuler2203-sp3 cockpit: cockpit-178-15.oe2203sp3.x86_64
安装
yum install cockpit -y
systemctl enable cockpit --now
登陆使用
默认开放的是9090端口,登陆用户名和密码是操作系统的用户名和密码


添加postman功能
安装node
node版本大于18
- 安装nvm,使用nvm来管理node版本
wget https://github.com/nvm-sh/nvm/archive/refs/tags/v0.39.4.tar.gz
tar xf v0.39.4.tar.gz
cd nvm-0.39.4/
bash install.sh
source /root/.bashrc
nvm node_mirror https://npmmirror.com/mirrors/node/
nvm npm_mirror https://npmmirror.com/mirrors/npm/
nvm list available
nvm install v18.20.4
nvm use 18
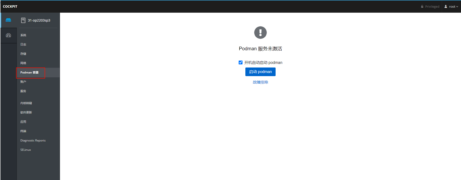
cockpit中的postman容器
yum install podman -y
git clone https://github.com/cockpit-project/cockpit-podman
cd cockpit-podman
make
make install

点击启动,就可以创建podman容器

此时可以搜索容器镜像,并启动pod容器
FAQ
登陆的时候碰到如下情况

解决方案:
打开 chrome://flags/#enable-experimental-web-platform-features 将 Experimental Web Platform features 设置为 Enabled 然后重新启动浏览器。
对于在 Linux 上遇到此问题的人。 请使用以下命令进行修复。
sed 's/selector(:is():where())/selector(:is():where())/' -i /usr/share/cockpit/static/login.js
清空浏览器缓存重新登陆内容即可